mirror of
https://github.com/kata-containers/kata-containers.git
synced 2025-10-21 20:08:54 +00:00
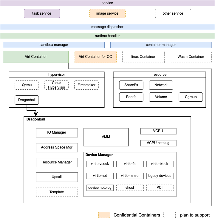
Fix docs/design/architecture_3.0's typo. Both source code and png. Fixes: #4883 Signed-off-by: Ji-Xinyou <jerryji0414@outlook.com>
95 KiB
721x731px
95 KiB
721x731px
